projects:xactlib:ad:design:assemblies:home

Projects:XActLib:Assemblies

<nspages -pagesInNs -subns -textPages=“” -exclude -textNS=“” -nbCol=1 -H1 -simpleList>

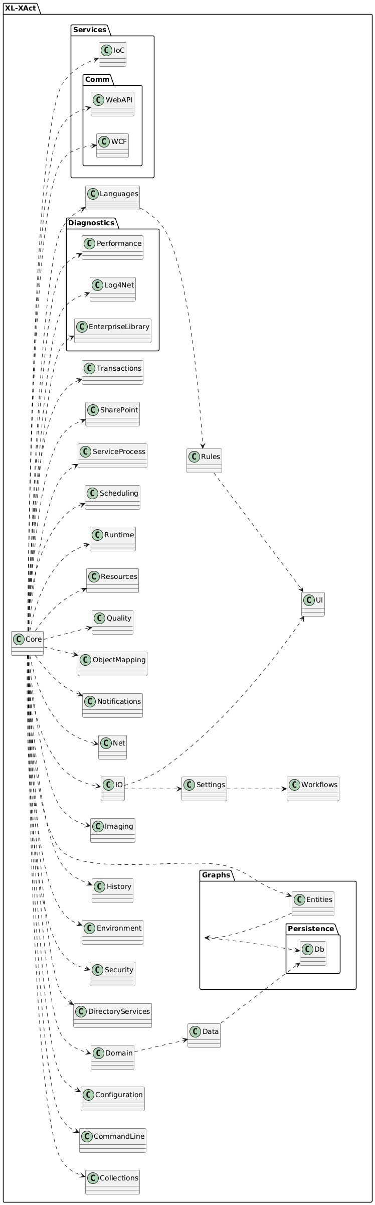
XL-XActDiagnosticsGraphsPersistenceServicesCommCoreCollectionsCommandLineConfigurationDomainDataDirectoryServicesSecurityEnvironmentHistoryIOImagingLanguagesNetNotificationsObjectMappingQualityResourcesRulesRuntimeSchedulingServiceProcessSettingsSharePointTransactionsUIWorkflowsEnterpriseLibraryLog4NetPerformanceEntitiesDbIoCWCFWebAPI

<graphviz> digraph finitestatemachine {

      rankdir="RL"
node [shape = rectangle];

“XAct.Collections” → “XAct.Core”; “XAct.Data” → “XAct.Core”; “XAct.Compilation” →“XAct.Core”; “XAct.ObjectMapping” → “XAct.Core”; “XAct.Data.Db” → “XAct.Data”; “XAct.Data.Db.EF” → “XAct.Data.Db”; “XAct.Diagnostics” → “XAct.Core”; “XAct.Environment.IIS” →“XAct.Core”; “XAct.Diagnostics.EnterpriseLibrary” →“XAct.Core”; “XAct.Diagnostics.Log4Net” →“XAct.Core”; “XAct.Diagnostics.Performance” →“XAct.Core”; “XAct.Diagnostics.Graphs” →“XAct.Core”; “XAct.Deployment.ClickOne” → “XAct.Core”; “XAct.Services.IoC” →“XAct.Core”; “XAct.Services.IoC.Unity” →“XAct.Services.IoC”; “XAct.Services.IoC.Ninject” →“XAct.Services.IoC”;

“XAct.Services.Mvc” →“XAct.Services.IoC”; “XAct.IO.Compression”→ “XAct.IO”; “XAct.IO.Compression.ZipPackage” →“XAct.IO.Compression”; “XAct.IO.Compression.DotNetZip” →“XAct.IO.Compression”; “XAct.IO.FS” → “XAct.IO”; “XAct.IO” → “XAct.Core”; “XAct.Languages” → “XAct.Core”;

  "XAct.Languages.CS.Mono" -> "XAct.Languages";
  "XAct.Languages.JS.Jurassic" -> "XAct.Languages";
  "XAct.ObjectMapping"->"XAct.Core";
  "XAct.ObjectMapping.AutoMapper"->"XAct.ObjectMapping";
  "XAct.Rules"->"XAct.Core";
  
  "XAct.Graphs" -> "XAct.Core";
  "XAct.Graphs.Entities" -> "XAct.Core";

“XAct.Graphs.EF” → “XAct.Graphs.Entities”;

"XAct.Services.IoC.AspNet.Ninject"->"XAct.Services.IoC.Ninject";
"XAct.Services.IoC.AspMvc.Ninject"-> "XAct.Services.IoC.Ninject";
"XAct.Services.IoC.AspNet.Unity" ->"XAct.Services.IoC.Unity";
"XAct.Services.IoC.AspMvc.Unity" -> "XAct.Services.IoC.Unity";

“XAct.IO.TemplateEngines.NVelocity” → “XAct.IO”; “XAct.IO.TemplateEngines.NVelocity” → “XAct.IO.FS”;

}

</graphviz>

  • /home/skysigal/public_html/data/pages/projects/xactlib/ad/design/assemblies/home.txt
  • Last modified: 2023/11/04 02:40
  • by 127.0.0.1